Vehicle Network Communication in MATLAB
Workflows in this section are sequential to help you understand how the communication works.
Transmit Workflow

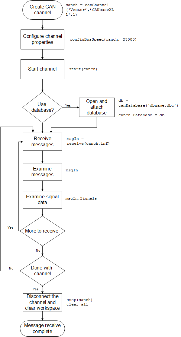
Receive Workflow

Workflows in this section are sequential to help you understand how the communication works.

