Polyspace Bug Finder identifie les erreurs run-time, les problèmes de concurrence, les vulnérabilités de sécurité et bien d'autres défauts dans les logiciels embarqués C et C++. Grâce à l'analyse statique, y compris l'analyse sémantique, Polyspace Bug Finder analyse les flux de contrôle du logiciel, les flux de données et le comportement interprocédural. En mettant en évidence les défauts dès leur détection, il vous permet de trier et de corriger les bugs dès le début du processus de développement.
Polyspace Bug Finder vérifie la conformité aux normes de règles de codage telles que MISRA C®, MISRA C++, AUTOSAR C++14, CERT® C, CERT C++, ainsi qu'aux conventions de nommage personnalisées. Il génère des rapports répertoriant les bugs détectés, les violations aux règles de codage et les métriques de qualité associées au code, comme la complexité cyclomatique.
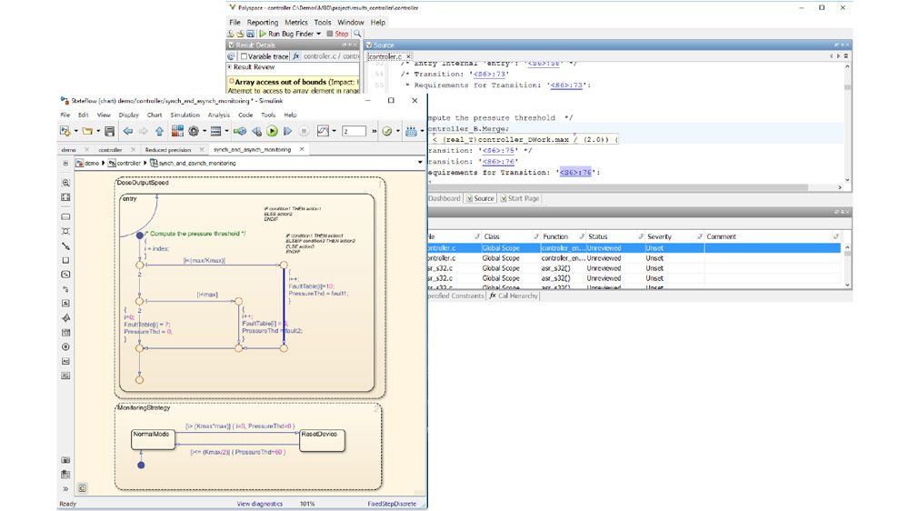
Pour le code généré automatiquement, les résultats Polyspace peuvent être tracés jusqu’aux modèles Simulink et aux blocs dSPACE® TargetLink®.
Le support des normes industrielles est assuré via l'IEC Certification Kit (for ISO 26262 and IEC 61508) et le DO Qualification Kit (for DO-178).
Identifier les bugs et les vulnérabilités des logiciels
Trouvez de nombreuses catégories différentes de bugs, comme les vulnérabilités de sécurité, la concurrence et les défauts numériques. Configurez l’analyse pour tout compilateur, processeur cible et environnement RTOS.
Conformité aux normes de codage
Appliquez les normes de codage pour les logiciels embarqués telles que MISRA C, MISRA C++, AUTOSAR C++14, JSF++ et les conventions de nommage personnalisées.
Test statique de sécurité des applications
Sécurisez votre application en détectant les vulnérabilités et les problèmes de sécurité. Respectez les normes et directives de codage sécurisé telles que CERT C/C++, CWE, ISO 17961 et l'amendement 1 de la norme MISRA C:2012.
Support de certification
Créez les artefacts nécessaires pour finaliser le processus de certification pour les normes de sécurité et de sûreté industrielles telles que IEC 61508, ISO 26262, ISO/SAE 21434 ou DO-178C, jusqu’aux plus hauts niveaux de sûreté/sécurité fonctionnelle.
Surveiller la qualité logicielle
Générez des métriques de code pour évaluer et améliorer la qualité du code source. Comparez les résultats d'analyse aux seuils de qualité.
Analyse interactive sur desktop
Exécutez une analyse et passez les résultats en revue sur votre PC. Identifiez les causes principales des bugs complexes grâce aux vues debug, aux traces d'événements et aux graphes d'appel. Résolvez les problèmes et générez des rapports.
Ressources liées au produit :
Famille de produits Polyspace
Les produits Polyspace sécurisent les codes critiques en testant et en contrôlant la qualité du software tout au long du cycle de développement.
Polyspace Access
Identifier les défauts de codage, revoir les résultats de l'analyse statique et contrôler les métriques de qualité logicielle.
Polyspace Code Prover Server
Prouver l'absence d'erreurs run-time dans un logiciel.
Polyspace Bug Finder
Identifier les défauts du logiciel avec l'analyse statique.
Polyspace Test
Développer, gérer et exécuter des tests sur le code C et C++ de vos systèmes embarqués.
Polyspace Bug Finder Server
Identifier les défauts logiciels via des analyses statiques exécutées sur serveurs.
Polyspace Client for Ada
Prouver l'absence d'erreurs run-time dans le code source.
Polyspace Code Prover
Prouver l'absence d'erreurs run-time dans un logiciel.
Polyspace Server for Ada
Vérifier du code sur des clusters d’ordinateurs et publier des métriques.