padv.builtin.query.GetIterationArtifact Class
Namespace: padv.builtin.query
Superclasses: padv.Query
Query for getting current task iteration artifact
Description
The padv.builtin.query.GetIterationArtifact class provides a query that can
return the current task iteration artifact.
You can use this query in your process model to find artifacts for your task to use as
inputs. For example, if a task iterates over the models in the project, you can use the
GetIterationArtifact query as an input query for the task to use the models
in the project as inputs to the task.
The padv.builtin.query.GetIterationArtifact class is a handle class.
Creation
Description
creates a query for getting the current task iteration artifact.query = padv.builtin.query.GetIterationArtifact()
Properties
Query title, specified as a string or a character vector.
Example: "Get artifact that task is iterating over"
Data Types: char | string
Initial query that runs before iteration query, specified as either a
padv.Query object or the Name of a
padv.Query object. When you specify an iteration query for a task,
the parent query is the initial query that the build system runs before running the
specified iteration query.
For information on how to improve Process Advisor load times by sharing query instances across your process model, see Best Practices for Process Model Authoring.
Example: sharedQuery
Example: "FindMyInitialArtifacts"
Unique identifier for query, specified as a string.
Example: "FindCurrentIterationArtifact"
Data Types: string
Show file extensions in the Alias property of returned
artifacts, specified as a numeric or logical 1
(true) or 0 (false). The
Alias property controls the display name for the artifact in the
Tasks column in Process Advisor.
By default, queries strip file extensions from the Alias
property of each task iteration artifact. To show file extensions for
all artifacts in the
Tasks column, select the project setting Show file
extensions. To keep file extensions in the results for a specific query,
specify the query property ShowFileExtension as
true.
Example: true
Data Types: logical
Setting for automatically sorting artifacts by address, specified as a numeric or
logical 1 (true) or 0
(false). When a query returns artifacts, the artifacts should be in
a consistent order. By default, the build system sorts artifacts by the artifact
address.
Alternatively, you can sort artifacts in a different order by overriding the
internal sortArtifacts method in a subclass that defines a custom sort
behavior. For an example, see Sort Artifacts in Specific Order.
The build system automatically calls the sortArtifacts method when
using the process model. The sortArtifacts method expects two input
arguments: a padv.Query object and a list of
padv.Artifact objects returned by the run method.
The sortArtifacts method should return a list of sorted
padv.Artifact objects.
Example: SortArtifacts = false
Data Types: logical
Handle to the function that a function-based query
runs, specified as
a function_handle.
If you define your query functionality inside a function and you or the build system
call run on the query, the query runs the function specified by the
function_handle.
The built-in queries are defined inside classes and do not use the
FunctionHandle.
Example: FunctionHandle = @FunctionForQuery
Data Types: function_handle
Methods
This class overrides the following inherited methods.
run | Run query to find the artifacts that meet the criteria specified by the query. The query returns a Note You do not need to manually invoke this method inside your process model.
The build system automatically invokes the
The function artifact = run(~,iterationArtifact) artifact = iterationArtifact; end |
Examples
Suppose that you have a task that iterates over each model in the
project. Although the task iterates over those models, the task does not use those models
as inputs unless you specify the input query for the task. To use the models as inputs to
the task, you can specify GetIterationArtifact as an input query for the
task.
The built-in tasks typically use GetIterationArtifact as an input
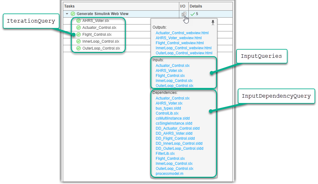
query. For example, the built-in task GenerateSimulinkWebView uses the
GetIterationArtifact query as an input query to use the models that the
task iterates over as inputs to the task.
In Process Advisor, the Tasks column shows the artifacts that the task iterates over. When you point to task results in the I/O column, you can see the task inputs and input dependencies.

Suppose that you define a custom task, MyCustomTask, inside a
class file. You define when the task runs and the task inputs by setting the task properties:
IterationQuery— Determines how often the task runs by finding the artifacts that the task iterates over. For example, the task can find and iterate over the models in the project.InputQueries— Finds inputs for the task. For example, the task can find the current task iteration artifact, such as a model, and use that artifact as a task input.
Inside the class definition file, you can specify:
classdef MyCustomTask < padv.Task methods function obj = MyCustomTask(options) arguments options.Name = "MyCustomTask"; options.IterationQuery = "padv.builtin.query.FindModels"; options.InputQueries = "padv.builtin.query.GetIterationArtifact"; end obj@padv.Task(options.Name,... IterationQuery=options.IterationQuery,... InputQueries=options.InputQueries); end function taskResult = run(obj,input) taskResult = padv.TaskResult; taskResult.Status = padv.TaskStatus.Pass; end end end
InputQueries as
padv.builtin.query.GetIterationArtifact, that allows the task to
use the artifacts returned by IterationQuery as inputs to the task.
In this example custom task, the iteration artifacts are the models in the
project.The build system runs the IterationQuery to determine which
artifacts to run the task for. The build system then creates a task iteration, runs
additional queries the task needs, runs the task, and saves the task results. For each
task iteration, the build system runs the InputQueries to find the
inputs for that specific task iteration.
For information on custom tasks, see Create Custom Tasks.
Capabilities and Limitations
This table identifies functionality that is supported by the query.
| Functionality | Supported? |
|---|---|
Input query for task | Yes. |
Iteration query for task | No. |
MATLAB Command
You clicked a link that corresponds to this MATLAB command:
Run the command by entering it in the MATLAB Command Window. Web browsers do not support MATLAB commands.
Sélectionner un site web
Choisissez un site web pour accéder au contenu traduit dans votre langue (lorsqu'il est disponible) et voir les événements et les offres locales. D’après votre position, nous vous recommandons de sélectionner la région suivante : .
Vous pouvez également sélectionner un site web dans la liste suivante :
Comment optimiser les performances du site
Pour optimiser les performances du site, sélectionnez la région Chine (en chinois ou en anglais). Les sites de MathWorks pour les autres pays ne sont pas optimisés pour les visites provenant de votre région.
Amériques
- América Latina (Español)
- Canada (English)
- United States (English)
Europe
- Belgium (English)
- Denmark (English)
- Deutschland (Deutsch)
- España (Español)
- Finland (English)
- France (Français)
- Ireland (English)
- Italia (Italiano)
- Luxembourg (English)
- Netherlands (English)
- Norway (English)
- Österreich (Deutsch)
- Portugal (English)
- Sweden (English)
- Switzerland
- United Kingdom (English)